Ecological dynamics
It is impossible to determine in any quantitative detail the Historic Climax Plant Community (HCPC) for this ecological site because of the lack of historical documentation. In some areas, the earliest reports of dominant plants include the cadastral survey conducted by the General Land Office, which began in the late 19th century for this area (Galatowitsch 1990). Although there is evidence of Native Americans passing through southern extent of this ecological site, there has been no evidence of permanent inhabitants. The northern extent of this ecological site did have signs of permanent inhabitants for a short time (Spangler 1995), then became similar to the southern extent of this site. The first Europeans came to eastern Utah in 1765 as a Spanish expedition, however it wasn’t until approximately 1870 that Europeans brought livestock to the area (Watt 1997). Itinerant and local sheep flocks followed, largely replacing cattle as the browse component increased.
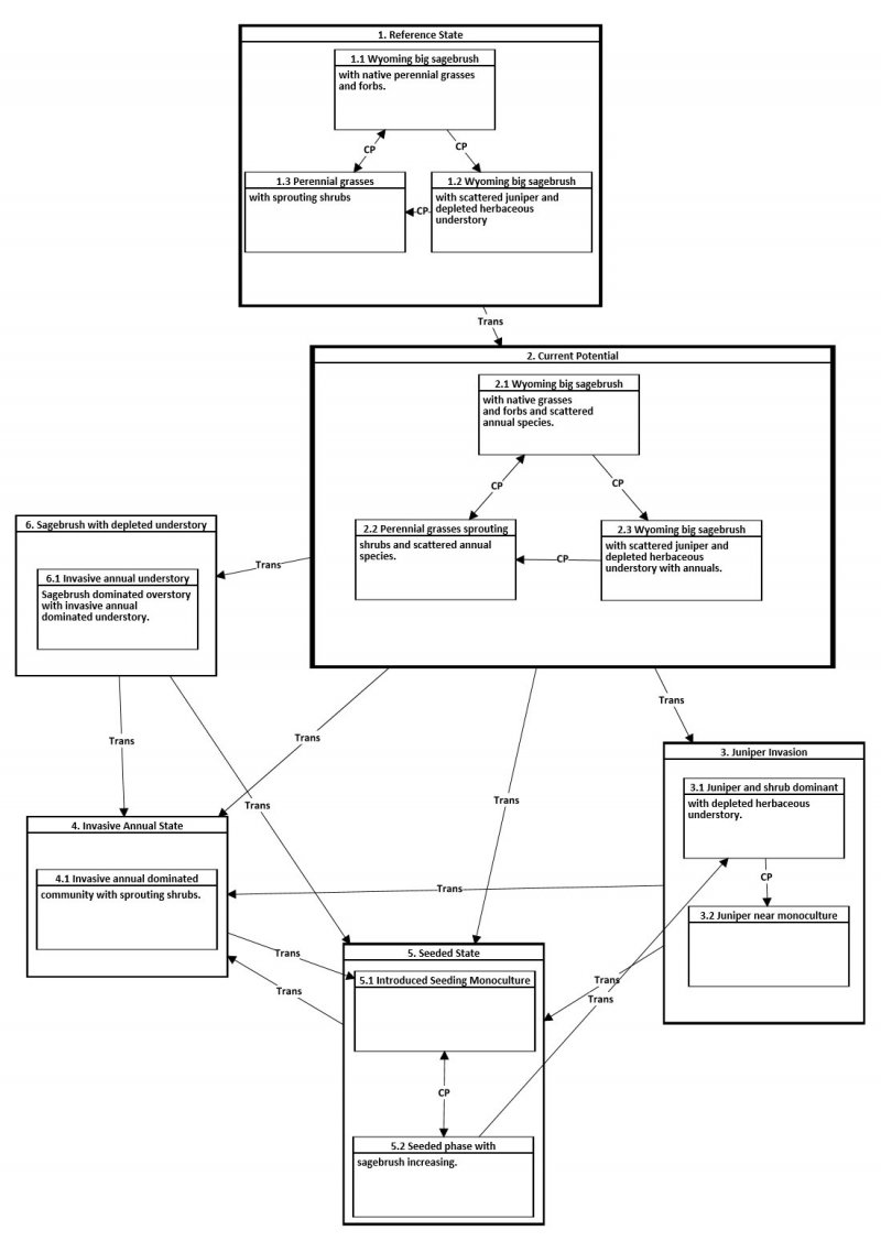
Below is a State and Transition Model diagram to illustrate the “phases” (common plant communities), and “states” (aggregations of those plant communities) that can occur on the site. Differences between phases and states depend primarily upon observations of a range of disturbance histories in areas where this ESD is represented. These situations include grazing gradients to water sources, fence-line contrasts, patches with differing dates of fire, herbicide treatment, tillage, etc. Reference State 1 illustrates the common plant communities that probably existed just prior to European settlement.
The major successional pathways within states, (“community pathways”) are indicated by arrows between phases. “Transitions” are indicated by arrows between states. The drivers of these changes are indicated in codes decipherable by referring to the legend at the bottom of the page and by reading the detailed narratives that follow the diagram. The transition between Reference State 1 and State 2 is considered irreversible because of the naturalization of exotic species of both flora and fauna, possible extinction of native species, and climate change. There may have also been accelerated soil erosion.
When available, monitoring data (of various types) were employed to validate more subjective inferences made in this diagram. See the complete files in the office of the State Range Conservationist for more details.
The plant communities shown in this State and Transition Model may not represent every possibility, but are probably the most prevalent and recurring plant communities. As more monitoring data are collected, some phases or states may be revised, removed, and/or new ones may be added. According to the USDA NRCS National Range & Pasture Handbook (USDA-NRCS 2003), Desired Plant Communities (DPC’s) will be determined by the decision-makers and will meet minimum quality criteria established by the NRCS. The main purpose for including descriptions of a plant community is to capture the current knowledge at the time of this revision, not to imply what the desired plant community should be.
State 1: Reference State
The Reference State is a description of this ecological site just prior to Euro-American settlement but long after the arrival of Native Americans. The description of the Reference State was determined by NRCS Soil Survey Type Site Location information and familiarity with rangeland relict areas where they exist. The Reference State for this site would have been a shrub semi-desert characterized by Wyoming big sagebrush and associated native perennial forbs and grasses.
Community Phase 1.1: Wyoming big sagebrush with native perennial grasses and forbs
This community is dominated by Wyoming big sagebrush and associated native perennial forbs and grasses. Natural fire frequency is estimated to be 10 to 70 years (USDA-FS, 2006).
Community Phase Pathway 1.1-1.2
Extended period of time without a major disturbance such as fire or insect. This allows Wyoming big sagebrush to dominate the plant community and suppress the understory species. Fire frequency extends well beyond the 10 to 70 year average for the site.
Community Phase Pathway 1.1-1.3
Recent fire occurrence, lightning or human caused, eliminating sagebrush and other non-sprouting species from the community. Site is properly grazed.
Community Phase 1.2: Wyoming big sagebrush and juniper
Wyoming big sagebrush increases significantly in percent composition. Rabbitbrush may increase also. Shrubs become decadent due to age. Perennial grasses and forbs lose vigor, due to competition for available resources, and juniper may have begun to encroach on the site. With the plant interspaces becoming larger from the reduction of the understory, soil erosion may accelerate. Water flow patterns and pedestals become more abundant. Although the overall functionality of the site is still intact, it is at risk of further degradation.
Community Phase 1.3: Perennial grasses with sprouting shrubs and scattered annual species.
Native perennial bunchgrasses dominate this community phase. Wyoming big sagebrush decrease in the community. Rabbitbrush and horsebrush species may increase significantly following fire and much of the excess fine fuel accumulation is removed. Fire tolerant shrubs typically persist as dominant shrubs in the community for 30 years or longer. Indian ricegrass and other perennial grasses flourish.
Community Phase Pathway 1.2-1.3
This pathway occurs with natural or human induced fire. Site is properly grazed.
Community Phase Pathway 1.3-1.1
This represents the time following a fire with a normal fire return interval of 10 to 70 years. Site is properly grazed.
Transition 1-2
A threshold is crossed when there is an introduction of non-native species, primarily cheatgrass and various annual forbs, that become established in the community.
State 2: Current Potential
This state includes plant communities dominated by a diverse mixture of perennial grasses, a mixture of Wyoming big sagebrush and perennial grasses, and a community dominated by Wyoming big sagebrush. These community phases occur depending on the time since a disturbance that kills Wyoming big sagebrush has occurred, such as fire, insects, or drought, and grazing that provides adequate duration, timing, and intensity that maintain plant vigor and health of the plant community.
Plant communities in this state can include native, acclimatized, naturalized and invasive non-native species. This state is irreversibly changed from the reference state because these non-native species will now remain a permanent part of the community. This plant community has the composition, structure and cover present that facilitates the capture, storage, and safe release of precipitation. Nutrients are being cycled through deep rooted perennial grasses, forbs, and evergreen shrubs, and energy capture throughout the entire growing season (March to October) such that this plant community and site resiliency is maintained. With a lengthened fire return interval (greater than 70 years), an increase in sagebrush canopy occurs until sagebrush dominates available resources. This results in a decrease in vigor, cover and reproduction of perennial grasses, and an increase in invasive annuals such as cheatgrass. Once junipers become a dominant feature, they are a permanent part of the plant community until a fire or management action removes them. The understory is depleted (lack of both living plants and seed bank) so that a return to state 2 is not possible.
Community Phase 2.1: Wyoming big sagebrush/perennial native herbs with minor component of exotic species
This community is dominated by Wyoming big sagebrush and associated native perennial forbs and grasses. Naturalized and invasive non-native species are also present. Natural fire frequency is estimated to be 10 to 70 years.
Community Phase Pathway 2.1-2.2
Fire or brush management or excessive browsing removes non-sprouting shrubs from the community.
Community Phase Pathway 2.1-2.3
Improper grazing (including season long, overstocking, wrong season, etc.) and/or drought remove annual and perennial fine fuels from the site decreasing the potential for fire to occur. Fire frequency extends beyond the 10 – 70 year average for the site. Utah juniper may begin to invade the site if a seed source is available.
Community Phase 2.2: Perennial grasses and sprouting shrubs and scattered annual species.
Wyoming big sagebrush decrease in the community. Rabbitbrush and horsebrush may increase significantly in the community following fire. Several native grasses dominate the understory. Fire tolerant shrubs typically persist as dominants shrubs in the community for 30 years or longer. The abundance of invasive annuals prior to the disturbance will dictate their abundance post disturbance.
Community Phase Pathway 2.2-2.1
Site is properly grazed for an extended period of time without disturbance. Plant community succession results in an increase of non-sprouting shrubs such as sagebrush.
Community Phase 2.3: Wyoming big sagebrush with scattered juniper and depleted herbaceous understory and annuals.
Wyoming big sagebrush increase significantly in percent composition. Rabbitbrush may increase also. Shrubs become decadent due to age. Grasses begin to lose vigor because of improper grazing (including, season long overstocking, wrong season, etc.) and increased shrub competition. This community is dominated by native species, but may include acclimatized, naturalized and invasive non-native species. Utah Juniper may begin to encroach in this community phase but is small and low in cover.
Community Phase Pathway 2.3-2.2
Fire, brush management or excessive browsing removes non-sprouting shrubs from the community. Rabbitbrush and/or horsebrush species may become dominant.
Transition 2-3
Sustained, long-term improper grazing (including season long, overstocking, wrong season, etc.); and prolonged drought. Lengthening of the fire return interval.
Transition 2-4
Long-term improper grazing (including season long, overstocking, wrong season, etc.) and/or prolonged drought; shortened fire frequency.
Transition 2-5.1
Disturbance such as a fire or brush management followed by a rangeland seeding.
Transition 2-6
Sustained, long-term improper grazing or the lack of fire.
State 3: Juniper Invasion
Native shrubs such as Wyoming big sagebrush or rabbitbrush dominate the site. The occurrence of fire extends well beyond the normal period for the site. Wyoming big sagebrush is non-sprouting and will be killed by fire. Rabbitbrush can sprout after a fire and can become the dominant shrub. This state typically has invasive grasses and forbs as the dominant understory species. There may be a few native species remaining, but they do not dominate. Utah junipers may increase to occupy a significant portion of the over story, if a seed source is present. Wyoming big sagebrush dominates the shrub layer and may be decadent due to age. Native bunchgrasses are significantly reduced due to increased shrub and tree competition and heavy grazing pressure.
Community Phase 3.1: Wyoming big sagebrush and/or Utah juniper, invasive annuals
Wyoming sagebrush is typically the dominant shrub in this community phase. Where Utah juniper has invaded, Wyoming big sagebrush and other shrubs decline, otherwise they dominate the community. Remaining perennial herbaceous vegetation is mostly found only in protected locations under shrubs. Invasive, non-native grasses and weeds including cheatgrass, annual mustards, redstem storksbill, etc. typically dominate the understory.
Community Phase Pathway 3.1-3.2
Lengthening of the fire return interval.
Community Phase 3.2: Juniper near monoculture
The number and size of trees has increased with the absence of fire. The understory shrub and herbaceous vegetation has become very decadent or absent. A few scattered shrubs may still exist with the herbaceous component nearly nonexistent. Exposed soil results in increased runoff and erosion.
Transition 3-4
Fire, with long-term improper grazing (including season long, overstocking, wrong season, etc.) or prolonged drought.
Restoration Pathway 3-5
Fire or brush management with the seeding of introduced species with prescribed grazing.
State 4: Invasive Annuals
Invasive grasses and forbs dominate this state. This may occur under a shortened fire return cycle which excludes native non sprouting shrubs by frequent burning or this may occur with repeated improper grazing, or a combination of the two. Native bunchgrasses are significantly reduced due to competition from invasive annuals and/or improper grazing and shortened fire return interval. Only remnant perennial species remain. Highly combustible fine fuels from invasive annuals dominate the community. Reoccurring fire is common. Fire frequency is 5 – 30 years. Cheatgrass dominance prevents reestablishment of sagebrush due to competition.
Community Phase 4.1: Invasive annuals dominated community with sprouting shrubs.
Invasive annuals dominate this community phase. If shrubs are present, rabbitbrush dominates the shrub layer. Fire tolerant shrubs may persist as dominants with fire periods recurring at intervals of 5 to 30 years. Broom snakeweed may be a dominant episodic species when conditions are favorable. Only remnant perennial bunchgrasses remain, if any; invasive annuals including cheatgrass, annual mustards, redstem storksbill, etc. dominate the understory
Restoration Pathway 4-5
Seeding of introduced species with prescribed grazing.
State 5: Seeded State
This state is seeded to rangeland species that are composed of mostly introduced species. Trees and shrubs are initially reduced but they will eventually re-occupy the site through natural succession. Invasive annual grasses and weedy forb species primarily, cheatgrass and various annual mustards, may be present in the seeding, but do not dominate. The introduced perennial grasses prevent the reestablishment of native herbaceous species due to competition, and can persist indefinitely.
Community Phase 5.1: Introduced Perennial Grasses
This plant community is the result of a seeding of introduced grasses. Although there may be some native species present, however the introduced species will dominate the site. Shrubs are sparse to absent. Range seedings, when healthy, are usually resistant to fire.
Community Phase Pathway 5.1-5.2
Over time Wyoming big sagebrush and other shrubs gradually move back into the site. The rate of this re-colonization may depend on factors such as climate, management and grazing (both domestic and wildlife). Re-colonization of non-sprouting shrubs requires 10-70 years without fire.
Community Phase 5.2: Wyoming big sagebrush, introduced perennial grasses
This community shows where sagebrush and other shrubs have slowly reestablished in the area and have become dominant or co-dominant with the herbaceous component.
Community Phase Pathway 5.2-5.1
Site receives good grazing management. Mechanical, chemical, biological or fire disturbances reduce the woody vegetation components of the community. Perennial herbaceous vegetation becomes dominant.
Transition 5.2-3
Invasion of the site by junipers, long-term improper grazing (including season long, overstocking, wrong season, etc.) or prolonged drought; lengthened fire frequency allows the site to be invaded by juniper.
Transition 5-4
Long-term improper grazing (including season long, overstocking, wrong season, etc.) or prolonged drought; shortened fire frequency allows the understory vegetation on the site to be dominated by invasive annuals.
State 6: Sagebrush with cheatgrass understory
This state is characterized by a decadent sagebrush overstory with scattered other shrubs and the understory that is dominated by cheatgrass with scattered native grasses and forbs, caused by long-term improper grazing (including season long, overstocking, wrong season, etc.). Sagebrush and native herbaceous species cannot reestablish due to competition from cheatgrass.
Community Phase 6.1: Sagebrush with invasive annual understory
Cheatgrass and other invasive annuals dominate the understory of a decadent stand of Wyoming big sagebrush. A component of other shrubs is typically present and remnant populations of native grasses and forbs may still be present. This community phase is very susceptible to wildfire due to the high amounts of fine fuels produced from the invasive annuals.
Transition 6-4
Fire, with long-term improper grazing (including season long, overstocking, wrong season, etc.) or prolonged drought.
Restoration Pathway 6-5.1
Disturbance such as a fire or brush management followed by a rangeland seeding.